Изменение дефолтного порта RDP

Процесс изменения порта сервиса удаленного доступа RDP - 3389(TCP) описан в официальной документации Microsoft Change the listening port for Remote Desktop on your computer

Относится к: Windows 10, Windows 8.1, Windows 8, Windows Server 2019, Windows Server 2016, Windows Server 2012 R2, Windows Server 2008 R2

При подключении к компьютеру (клиенту Windows или Windows Server) через клиент удаленного рабочего стола функция удаленного рабочего стола на вашем компьютере «слышит» запрос на подключение через определенный порт прослушивания (по умолчанию tcp/3389).

Вы можете изменить этот порт прослушивания на компьютерах Windows, изменив реестр.

Важно

Если вы используете брандмауэр, обязательно настройте брандмауэр для разрешения подключений к новому номеру порта. Для этого необходимо создать новое правило для входящего трафика, с указанием протокола TCP и номером порта, который будет использоваться для подключений по RDP.

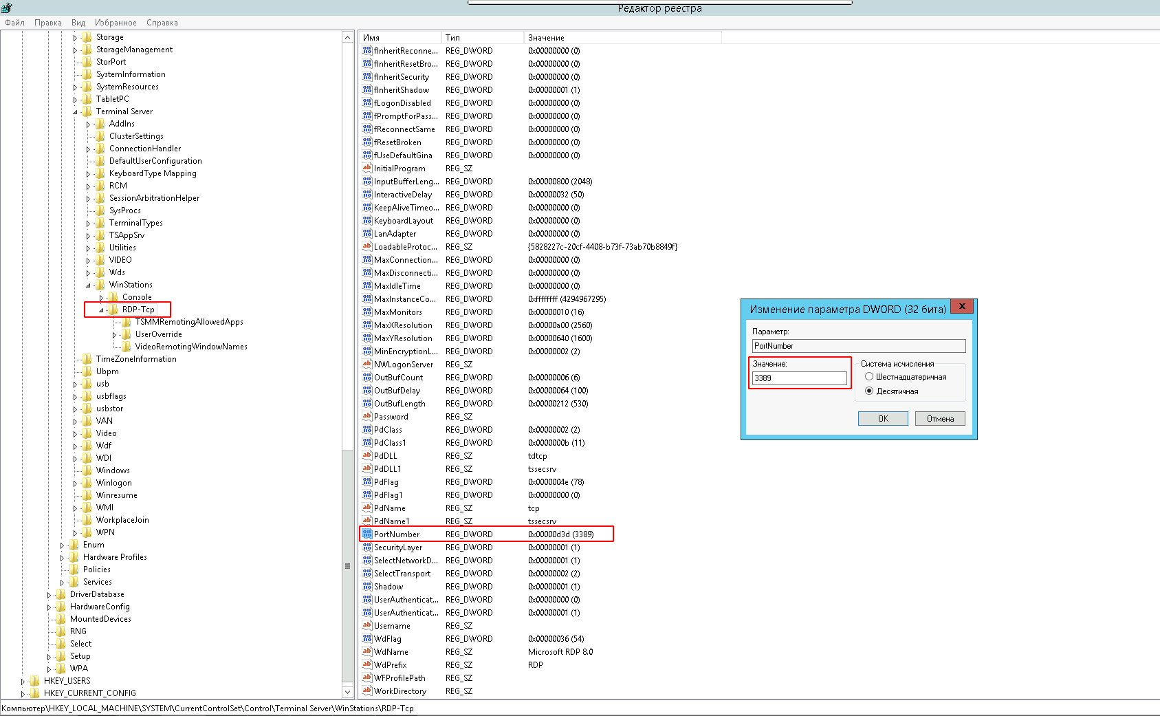
  1. Запустите редактор реестра. (Введите regedit в поле поиска.)
  2. Перейдите к следующему подразделу реестра:
HKEY_LOCAL_MACHINE\System\CurrentControlSet\Control\Terminal Server\WinStations\RDP-Tcp\PortNumber
  1. Нажмите «Правка» > «Изменить», а затем нажмите «Десятичное число».
  2. Введите новый номер порта и нажмите кнопку «ОК».
  3. Закройте редактор реестра и перезагрузите компьютер.
../../_images/rdp_port_number.png

При следующем подключении к этому компьютеру с помощью подключения к удаленному рабочему столу необходимо ввести новый порт.

Подсказка

Для быстрого изменения порта можно выполнить команду через PowerShell или командную строку «CMD» c правами Администратора. Нижеуказанная команда выполняет те же действия, что и описаны выше.

REG ADD "HKLM\System\CurrentControlSet\Control\Terminal Server\WinStations\RDP-Tcp" /v PortNumber /t REG_DWORD /d <new-port> /f

Пример:

REG ADD "HKLM\System\CurrentControlSet\Control\Terminal Server\WinStations\RDP-Tcp" /v PortNumber /t REG_DWORD /d 5588 /f
где 5588 - новый порт, который будет использоваться для подключений по RDP.

Внимание

После изменения сервисного порта, обязательно внесите правки в брандмауэр, а также в группу безопасности проекта.